STSW-3DP001

批量生产
Design Win

STEVAL-3DP001V1设置

获取软件 下载数据摘要

产品概述

描述

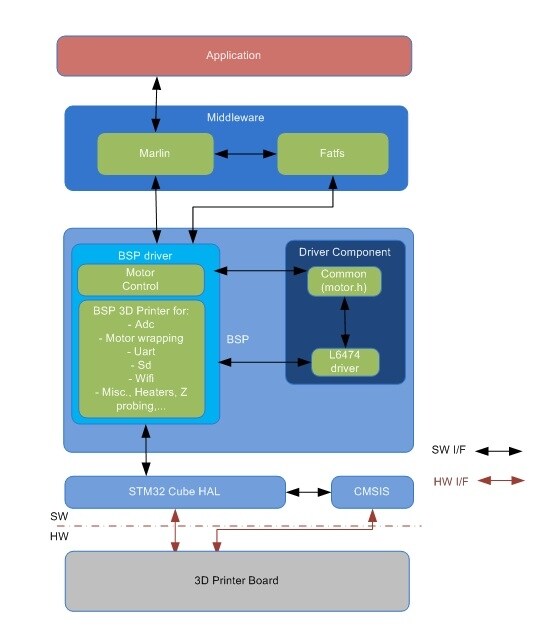
Marlin4ST固件是STEVAL-3DP001V1 3D打印机板的默认固件。 它在STM32F401上运行,具有完全的G代码(Marlin格式)3D打印处理能力。 打印可以通过UART、SD或Wi-Fi接口执行。

它可以通过UART,与Pronterface、Repetier Host和OctoPrint等3D打印机主机软件连接。

固件自带完整的源代码,适用于OpenSTM32(免费)和IAR开发环境。

默认情况下,它被设置为在Prusa I3 rework 5上运行,但也可以很容易地设置为在任何FDM 3D打印机上运行。

固件被划分为一个包含STM32Cube微控制器和外设驱动的驱动部分,一个包含STM32Cube FatFs和Marlin算法(用于运动控制、G代码等)的中间件部分,以及一个包含用户指令入口点的应用部分。

  • 所有功能

    • 运动控制算法
    • L6474步进电机驱动的数字配置(转矩、相电流控制等)
    • 加热床和挤压机的温度监测
    • FatFs处理SD卡上的文件
    • G-Code解析
    • SD、UART和Wi-Fi接口
    • 得益于STM32Cube,可在不同MCU系列之间轻松移植
    • 免费易用的许可条款

获取软件